
the meal preparation service that fits in an envelope
Posta is a meal kit service that aims to improve college students' relationship with food and cooking.
This project was created for a 15 week Food and Sustainability studio with the goal of addressing the tension between convenience and sustainability.
Role Product and brand designer (Student)
Duration 15 Weeks
Skills User research, brand design, service design, systems design, sustainability,
Special thanks Professor Brigid O'Kane
Early research revealed household food waste often stems from food and cooking habits, and is exacerbated by the stressors of college life and young adulthood. Not only do these behaviors create waste; they also negatively impact young adults relationship with food.

Food and cooking habits survey Surveyed 20 college students to learn about their relationship with food.
Benchmarking Do existing products address the food challenges experienced by college students?
Food waste What is the relationship between college student cooking habits and food waste?


An interview with a college student revealed specific factors that contribute to poor food habits and what the user hopes to improve about her relationship with food.
Some of the barriers preventing her from reaching her nutritional goals include:
Time as a luxury Very little time to cook in between classes, commuting, and extracurriculars.
Chaotic routine Difficulty anticipating what– or where– the next meal might be.
Finances The campus meal plan, which could help address some issues, is out of her budget.

Convenience Low friction for all points of user journey – purchasing, storing, cooking, and cleanup
Flexibility Useable even with a chaotic schedule
Accessibility easy to understand recipes regardless of cooking confidence (and cost accessibility, too)
Custom packaging design was ultimately too expensive to produce and too inconvenient for the user to recycle. Because these challenges conflicted with users needs, fully custom packaging was eliminated in favor of stock options with added branding.

Much of expense of traditional meal kits comes from the challenge of shipping fragile produce, whether it is extra packaging material, refrigerated trucks, or expedited shipping. This issue is addressed by limiting the meals to shelf stable ingredients, encouraging users to supplement produce from their own kitchen.



Posta brand design includes both identity aspects (such as mission and core values) and visual brand language.
Core values set tone of the customer-brand relationship and inspire the visual brand language.

Logo and wordmark used on the website and on packaging
Style guide includes colors and typography to be used on website and physical goods
Website and UX how customers order Posta kits and interact with the brand
Physical goods design includes the mailer patterning and recipe cards




Each kit contains 4 servings; enough for a family or for one person to prep for multiple days. When users are done cooking, they can put the whole mailer (including the shipping label) in their curbside recycling bin.



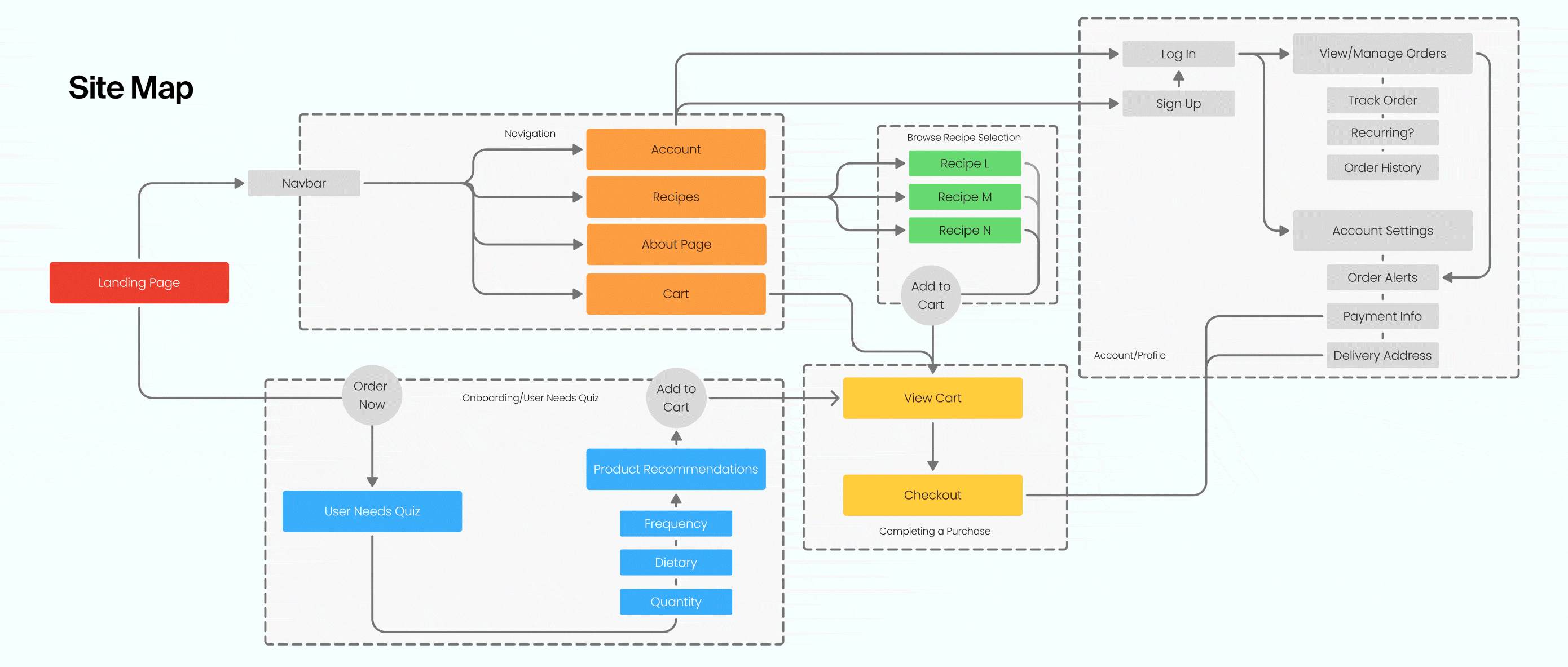
The Posta website is where customers order kits and view recipes. Core pages include:
Landing page explains how Posta works and directs users to order their first kit
Onboarding quiz optional quiz that gives recipe recommendations based on needs and preferences
Recipe browser view all available recipes and digital instructions


Posta kits were sent to ten college students who provided product feedback throughout their experience.


Testers responded to surveys before and after cooking their test kits.
Comparing before and after survey responses, beta testers' average enjoyment of cooking increased after cooking with a Posta kit.
Key insights on their feedback from the experience:
Internal packaging room for further iteration, malfunctioned with granular items like orzo.
User customizability testers loved that the recipe cards provided suggestions for further customization.
Clear instructions testers thought the instructions were clear and recipe was beginner friendly


